Creating a quiz server for SEELab3
Creating a quiz server for SEELab3
Objective: I need a way for teachers to conduct real time quizzes in the classroom where they use the desktop app to send MCQ questions which are relayed via the server to the android apps of the students.
Tools: fastapi, redis, gunicorn, socketio
The server
Built with fastapi and redis for scalability, it hosts socketio, and allows folks to create quiz rooms with passwords. students can then join these rooms.
testing : python3 socket_server.py deploy: gunicorn -w 4 -k uvicorn.workers.UvicornWorker socket_server:app
Clients
Teacher
a testing script connects and creates a room. when the server says room has been created, it starts sending questions to that room’s members
Student
A testing script connects and listens for questions a shell script is used to spin up multiple students
for i in {1..20}; do python3 test_student.py & done
for killing all
kill $(jobs -p)
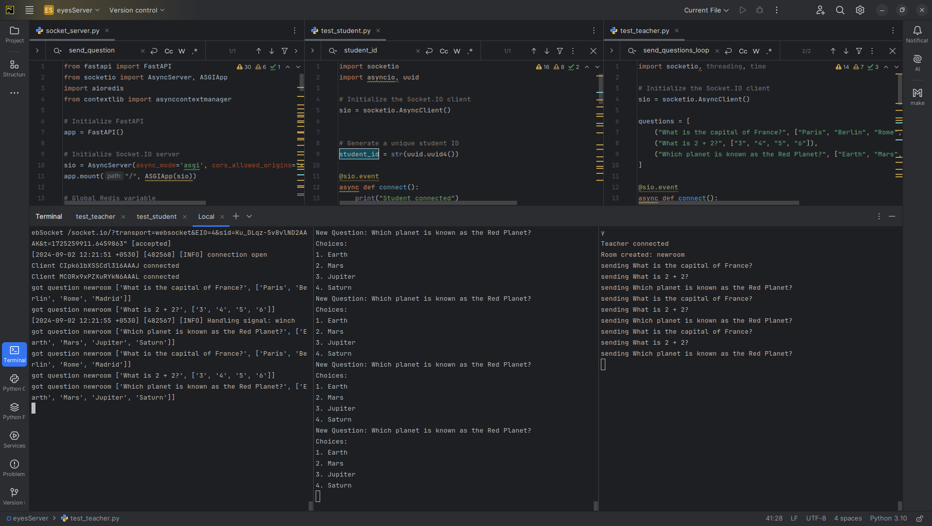
Screenshots
Deploying 
Running 